Intelligence
Embedded AgentDSL programming framework, organic integration of natural language and programming language; Multi-Agent collaboration, simplified symbol expression, free mode combination, and support various intelligent application development.

All-scenario
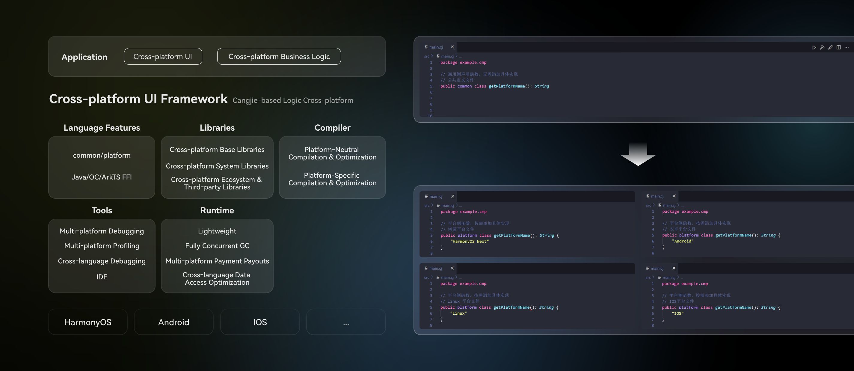
Lightweight and scalable runtime, modular and layered design, no matter how small memory can be installed; Full-scenario domain extension, meta-programming and eDSL technologies, supporting domain-oriented declarative development.

High Performance
First full-concurrency GC in terminal scenarios, smoother application threads and faster response. Lightweight threads provide better concurrency performance and less overhead.

Strong Security
Security DNA is integrated into language design, helping developers focus on business logic without spending too much energy on defensive programming. Coding is security and vulnerabilities are nowhere to be hidden.

Application Scenarios of Cangjie

HarmonyOS NEXT Applications
In the application scenarios of HarmonyOS, Cangjie programming language creates a friendly development experience and excellent program performance for developers by integrating modern language features, implementing comprehensive compilation optimization and runtime, and providing out-of-the-box IDE toolchain support. In addition, for future-oriented native AI application development on HarmonyOS, Cangjie language provides a complete set of programming frameworks with embedded Agent DSL and intelligent development tools for developers, facilitating them to efficiently complete the development of native AI applications on HarmonyOS.

Cloud Services
In cloudification scenarios, the Cangjie programming language provides a microservice application development framework, offering capabilities such as an IOC container based on pre-compilation processing mode, AOP aspect-oriented programming, ORM and transaction management, end-to-end asynchronous requests, and rapid docking with other components. This helps developers quickly build microservice applications. Moreover, through Cangjie's lightweight user-mode threads and high-performance network protocol library, system resources can be fully utilized to efficiently develop high-performance cloud service applications. At the same time, the Cangjie community, in collaboration with partners and developers, has jointly built a rich ecosystem of third-party libraries and middleware to facilitate developers in building Cangjie programs.
Success Cases
AllHarmonyOS NEXT ApplicationsCloud ServicesThird-party libraries/Middleware
Participate in the community
The Cangjie programming language community is committed to providing an open, active and high-quality community atmosphere for Cangjie developers, helping them formulate learning and growth paths, quickly build Cangjie programs and obtain community honors. All developers are welcome to join the Cangjie programming language community and use programs to build an intelligent world of interconnected everything.
6607+
star
5071+
issue
6686+
PR
260+
project
News
数字教材推介 |《仓颉编程技术与应用》
《仓颉编程技术与应用》是新一代信息技术领域“高技能人才集群培养计划”首批开发的数字教材之一,适用于软件技术等专业的仓颉编程与应用类课程教学使用。本教材由“双高计划”建设高校深圳职业技术大学,联合华为技术有限公司及北京信息职业技术学院共同开发。教材对接仓颉程序员的六大核心工作场景,设置“工作环境搭建”、“日志文件管理”、“系统数据分析”、“业务功能优化”、“网络业务实现”、“移动APP开发”6个项目,每个项目下设教学任务和综合实训任务,将任务实训与知识学习融为一体,并集成仓颉编程工具、智能体和交互编程游戏,支持“随学随练、随问随答”的学习方式。教材已正式上线华为人才在线平台,面向全球华为ICT学院师生免费开放。
2025-11-25 Updata
直播预告 |【仓颉社区】第39期WORKSHOP
仓颉编程语言社区致力于为仓颉编程语言开发者打造活跃、开放、高质量的社区环境,社区鼓励开发者知识分享、思想碰撞、技术互助和交流讨论,社区会定期开展Workshop、三方库招募和技术沙龙等开发者活动,鼓励开发者在更多场景使用仓颉编程语言展开应用。欢迎更多开发者加入仓颉编程语言社区!
2025-11-22 Updata
华为ICT大赛仓颉编程赛道备赛不用慌!这门“宝藏课程”开放了!
第十届华为ICT大赛编程赛—仓颉编程赛道报名正火热进行中,为帮助参赛同学高效备赛,华为同步上新优质学习资源。现仓颉编程赛道学习空间已更新,《仓颉编程技术与应用》正式上线,该数字课程将带你系统地构建知识体系、轻松掌握仓颉编程语言,从容应赛。
2025-11-22 Updata
Cooperative Organization






